版本2.5.0 升级磁盘HDD到SSD,使用直接copy到ssd方式,发现master JVM居高不下

【详述】升级磁盘HDD到SSD,使用直接copy be数据到ssd盘方式,发现master JVM居高不下
【背景】hdd到ssd
【业务影响】
【StarRocks版本】例如:2.5.0
【集群规模】例如:3fe+6be
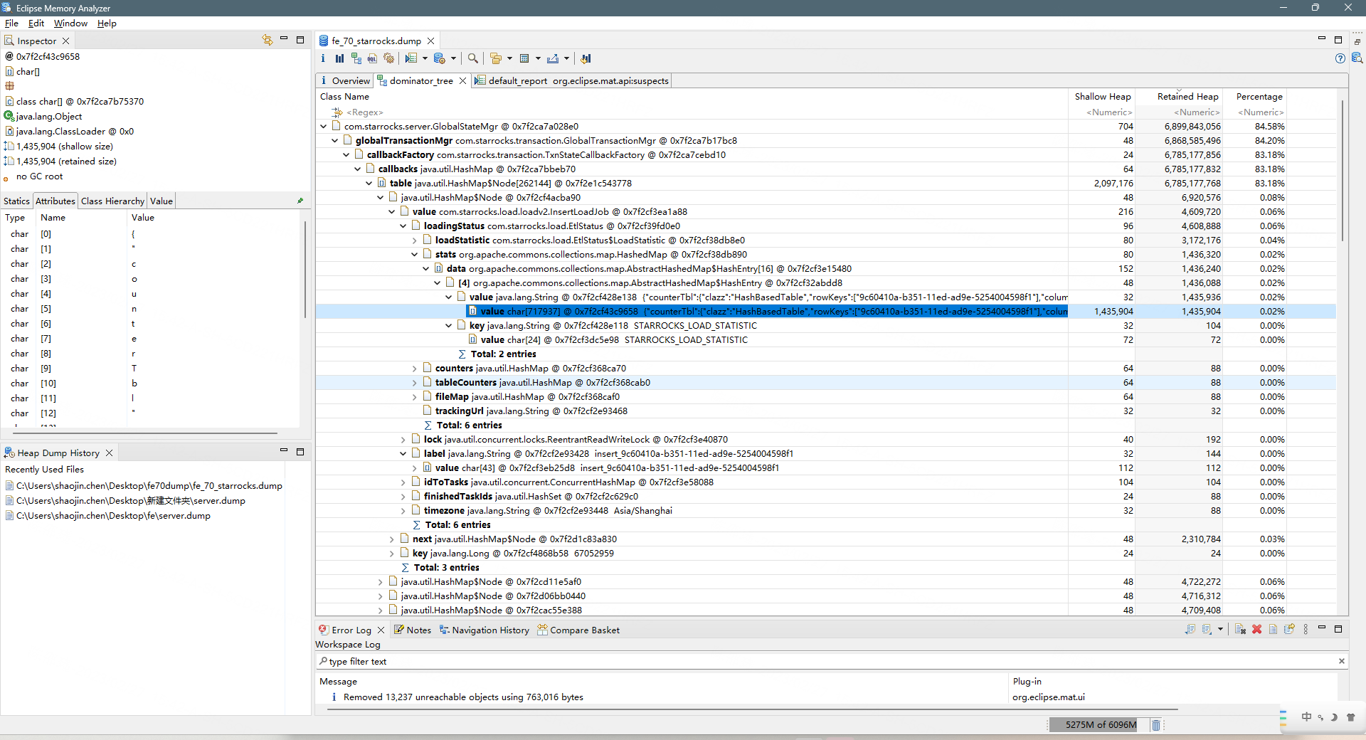
dump信息:


data数据对象有内容:
key:STARROCKS_LOAD_STATISTIC
value:slow_query.log (701.1 KB)

根据label ID查找到db和table ,发现table已经不存在了,但是这个对象中还存在这条信息。是不是有些状态下,并没有做remove

fe.log.zip (68.7 MB)
be.INFO.zip (39.9 MB)

具体的操作步骤能发一下吗?

1、停be节点
2、改配置be中目录改为ssd目录
3、将之前磁盘数据cp到ssd目录
4、重启

这个操作步骤是不是花了很长时间?

过程很快,也就两三分钟

操作都是换个新目录路径,重启BE,等它自己同步就ok了。

我是直接把,老目录的数据直接cp到新盘的目录然后重启,所有不需要他同步的

您的操作没什么问题,就是操作时有大量的数据写入,所以会产生一些tablet修复的问题。可以通过show proc '/statistic’观察一下不健康的tablet,等他修复好了再操作下一台。

当时观察了,没什么问题,现在问题是fe jvm为啥这么高

我看这个JVM图也不是不正常吧 居高不下?

不正常的原因是操作之前状态不是这样的。下面是操作完的状态,当时是直接飙升打满了。

我看日志应该是当时在做checkpoint,导致内存突然增大,而且做checkpoint的时候会有insert的那个内存泄漏,可以升级到2.5的最新版本。

再升级2.5.1时出现了问题